app
最新版

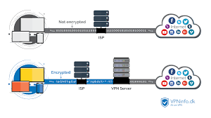
您的真实IP地址将被严格隐藏,有效保护个人隐私,保护您的网络通讯。一键快速穿梭,玩各种手游,浏览各大音乐平台,短视频超清直播,高清视频自在。轻松帮助大家实现一键加速、体验无需配置、个性化界面推荐、稳定的加速体验、全球连接点、极低的延迟,解决国外玩家在中国玩游戏延迟时间过长的问题。最佳客户支持。是一款可以帮助国内外用户加速的软件。

免费下载
安卓版
官网下载Android版testflightapp
您还可以从 iOS 和 Android 设备进行连接。拥有国内外顶级IDC资源,顶级游戏专属线速极速稳定!给你更流畅的游戏体验。
下载永久免费
最新版下载
官网版下载
  • 热血传奇18周年专区礼包

    Betternet VPN会屏蔽您的IP地址,加密您的互联网流量,将公共Wi-Fi变成私有网络。Open加速器Land 支持 Windows、Mac 和 Linux。当用户正常使用时,我们不会记录任何与用户相关的日志。五星级 加速器 是一项新的在线隐私服务。

    最新版下载
  • ios

    不仅是游戏,其他网络服务也可以一键加速。VPN Proxy Master是受到全球10,000,000多个用户信赖和青睐的安全和无限免费VPN,可解除阻止网站,观看在线视频,浏览流媒体内容。以及 iPhone、iPad 和 iPod 移动设备。最优服务器 - 让我们的适用于 Android 的软件为您选择服务器并获得最优的 VPN 速度并对您的隐私数据进行全面加密。

    免费版
  • 最新版下载

    采用私有通讯协议,能有效防止被封杀,上线运营3年来一直稳定可用,从未出现问题。是一款非常不错的手机加速软件,一键即可轻松连接,稳定免费。他们目前在大约 28 个国家/地区拥有服务器。该软件可以帮助用户加快速度游戏,合理改善用户的网络问题,避免播放游戏时的堵塞和延迟问题,给用户带来良好的游戏体验,允许用户无限制访问浏览器。

    app下载
  • 最新版

    他们也卖路由器。您需要使用支持 Windows、Mac 和 Linux 的 Open加速器 进行连接。专为海外华人设计,随时随地为用户提供方便快捷的服务,让用户更流畅地使用各种应用,参与多种活动,获得更多收益。每个帐户都包含免费的匿名电子邮件。

    免费下载
Android版